「自分もAI美女やAIイケメンを作って、SNSでインフルエンサーとして活躍させたい!」「でも、顔が毎回変わってしまうなど、使い方が難しくて挫折しそう…」と悩んでいませんか?
昨今、InstagramやTikTokなどで、実在しないAIインフルエンサーが企業のPR案件を獲得したり、ファンクラブで大きな収益を上げたりする事例が急増しています。しかし、いざ自分で始めようとすると、「同じ顔を保ち続ける(一貫性)」ことや、「リアルで魅力的な質感を出す」ことのハードルにぶつかる方が非常に多いです。
そこで本記事では、現在最も注目されている最強の画像生成環境「ComfyUI」と最新モデル「Flux2.Klein4b」を使った、AIインフルエンサーの作り方を初心者向けに徹底解説します!
この記事を読めば、専門知識がなくても、PC環境の準備から、顔を固定して様々なシチュエーションの画像を生成するワークフローの構築、そしてSNSでの収益化ノウハウまで、AIインフルエンサービジネスを始めるための全てのステップが明確になります!
内容をまとめると…
AIインフルエンサー制作で一番おすすめなツールはComfyUIとFlux2!
Google Colabを使えば低スペックなPCでも大丈夫!
SNS運用では身近さを感じさせるセリフや高頻度での投稿が大切!
AIインフルエンサーの収益は上手く伸ばせたら青天井!他の競合に勝てる技術やコツをさらに知りたい方はセミナーへ参加!
「プロンプトを試すだけ」の独学、そろそろ卒業しませんか?
完全無料2026年版 画像生成AI最前線セミナー
主要ツールの実演比較から収益化の導線設計まで、プロの技術をハンズオンで学べます。
無料で席を確保する※ オンライン開催・途中退出OK・アーカイブ配信あり
AIインフルエンサーとは?なぜ今、注目されているのか

AIインフルエンサーとは、画像生成AIなどのテクノロジーを使って生み出された、実在しない架空の人物のことです。
InstagramやX(旧Twitter)、TikTokなどのSNS上で、まるで本当に生きているかのように日常の写真や動画を投稿し、フォロワーを獲得しています。
①人間にはない3つの圧倒的メリット
なぜ企業やクリエイターがこぞってAIインフルエンサーを起用・作成しているのでしょうか。それには以下の理由があります。
- スキャンダルや炎上のリスクが極めて低い(過去の不祥事や問題発言の心配がない)
- 時間・場所・コストの制約がない(海外のリゾート地での撮影や、深夜の撮影もプロンプト一つで数秒で完結)
- 理想のルックスと世界観を100%コントロールできる(ペルソナ設定に完璧に合わせた容姿を作成可能)
つまり、「運用コストを極限まで抑えつつ、24時間365日休まず稼働できる理想のタレント」を自分の手で生み出せるのが最大の魅力です!
②なぜ「Flux2.Klein4b」を使うべきなのか?
現在、画像生成AIには様々な種類(Stable Diffusionなど)がありますが、AIインフルエンサー作りにおいて今最も推奨されるのが「Flux2.Klein4b」という最新モデルです。
Flux2.Klein4bは、実写の肌の質感、光の反射、そして何より「指先や背景の破綻の少なさ」において、過去のモデルを圧倒するクオリティを誇ります。AI特有の「不自然なツルツル感」や「指が6本になる現象」が劇的に減少しているため、一見しただけでは実写と見分けがつかないレベルのインフルエンサーを簡単に生み出せるのです。
先着限定・完全無料! プロから直接学べるチャンス
2026年版 画像生成AI最前線セミナー
最新の画像生成AIを使いこなすプロクリエイターが、ツール選定から収益化ロードマップまでを実演つきで解説。
主要ツールの実演比較から収益化の導線設計まで、プロの技術をハンズオンで学べます。
日本最大級のAI情報メディア「romptn ai」の監修者を務める現役クリエイター。AI画像生成ジャンルにおいて国内トップクラスの発信力を持ち、ファンサイト運営・ヤフオク出品・企業案件など多方面で収益化を実践している。
【準備編】AIインフルエンサー作成に必要な環境とツール

それでは、実際に作り始める前に必要な環境とツールを揃えましょう。
①必要なPCスペック(またはクラウド環境)
Flux2.Klein4bは非常に高性能なモデルのため、PCにも相応のスペックが求められます。
- GPU (グラフィックボード): VRAM 8GB以上必須(12GB推奨。NVIDIA RTX 4070など)
- メモリ (RAM): 16GB以上(32GB推奨)
- ストレージ: SSD 空き容量 50GB以上(モデルデータが大きいため)
ただし、手持ちのPCのスペックが足りない場合は、Google ColabなどのクラウドGPUサービスを利用するのがおすすめです。無料もしくは月額数千円〜でハイエンドな環境を構築できます!
②ComfyUI
今回使用する操作画面(UI)は「ComfyUI」です。初心者には少し取っ付きにくく見える「ノードベース(箱と線を繋いでいく方式)」のツールですが、AIインフルエンサー作成においては必須のツールと言えます。
なぜなら、「顔の固定(FaceID)」や「ポーズの指定(ControlNet)」「高画質化(Upscale)」などの複雑な処理を、ワークフローとして保存し、何度でも同じ条件でボタン一つで実行できるからです。一度設定してしまえば、あとはプロンプト(服や背景の指示)を変えるだけで、同じ顔のインフルエンサーを量産できるようになります。
ComfyUIの基本的な使い方については以下の記事で詳しく解説しています!
【実践編】ComfyUIでのAIインフルエンサーの作り方手順

ここからは、いよいよ実際にAIインフルエンサーを作っていく手順を解説します。
「ツールが難しそう…」と不安に感じるかもしれませんが、安心してください。初心者の方でも絶対に迷わないように、各ステップの意味と具体的な操作方法を徹底的に細かく解説していきます。順番に進めていけば、必ずあなただけのAIインフルエンサーを生み出すことができますよ!
Step1:ComfyUIとFlux2.Klein4bの導入(Google Colab環境)
高画質な画像を生成する「Flux2.Klein4b」は、非常に高いPCスペック(特にグラフィックボードの性能)を要求します。「自分のPCでは動かないかも…」という方のために、今回はPCスペックに一切依存せず、ブラウザ上で画像生成が可能な「Google Colab(グーグルコラボ)」を使った環境構築を解説します。
Googleが提供している無料のクラウドプログラミング環境です。手元のPCが低スペックなノートパソコンであっても、Googleの強力なサーバーを借りて、重い画像生成処理をサクサク行うことができます。
- Step1ノートブックの作成とGPUの設定
Googleドライブを開き、「新規」>「その他」>「Google Colaboratory」を選択して新しいノートブックを作成します。上部メニューの「ランタイム」>「ランタイムのタイプを変更」から、ハードウェアアクセラレータを「T4 GPU」(または利用可能なGPU)に設定して保存します。

- Step2ComfyUI、Flux2.Klein4bのインストール
次に以下のコードをセルに貼り付けて実行します。すると自動でComfyUIがインストールされます。
#@title Install ComfyUI and Download Model # 1. Googleドライブをマウント from google.colab import drive drive.mount('/content/drive') # 2. 必要なツールのインストール !apt -q install -y aria2 # 3. Googleドライブ内に移動してComfyUIをインストール %cd /content/drive/MyDrive/ !git clone https://github.com/comfyanonymous/ComfyUI || true %cd /content/drive/MyDrive/ComfyUI !pip -q install -r requirements.txt # 4. ComfyUI-Managerのインストール %cd /content/drive/MyDrive/ComfyUI/custom_nodes !git clone https://github.com/ltdrdata/ComfyUI-Manager.git || true %cd /content/drive/MyDrive/ComfyUI/custom_nodes/ComfyUI-Manager # 5. モデルのダウンロード # Qwenのダウンロード !aria2c -c -x16 -s16 -k1M https://huggingface.co/Comfy-Org/flux2-klein-4B/resolve/main/split_files/text_encoders/qwen_3_4b.safetensors \ -d /content/drive/MyDrive/ComfyUI/models/text_encoders -o qwen_3_4b.safetensors > /dev/null 2>&1 \ && echo "Qwen Text encoder download complete" || echo "Qwen Text encoder download failed" # CLIP-Lのダウンロード !aria2c -c -x16 -s16 -k1M https://huggingface.co/comfyanonymous/flux_text_encoders/resolve/main/clip_l.safetensors \ -d /content/drive/MyDrive/ComfyUI/models/text_encoders -o clip_l.safetensors > /dev/null 2>&1 \ && echo "CLIP-L download complete" || echo "CLIP-L download failed" # Diffusion Modelのダウンロード !aria2c -c -x16 -s16 -k1M https://huggingface.co/black-forest-labs/FLUX.2-klein-4b-fp8/resolve/main/flux-2-klein-4b-fp8.safetensors \ -d /content/drive/MyDrive/ComfyUI/models/unet -o flux-2-klein-4b-fp8.safetensors > /dev/null 2>&1 \ && echo "Diffusion model download complete" || echo "Diffusion model download failed" # VAEのダウンロード !aria2c -c -x16 -s16 -k1M https://huggingface.co/Comfy-Org/flux2-dev/resolve/main/split_files/vae/flux2-vae.safetensors \ -d /content/drive/MyDrive/ComfyUI/models/vae -o flux2-vae.safetensors > /dev/null 2>&1 \ && echo "VAE download complete" || echo "VAE download failed" # 6. ワークフローの設定 import requests, json, os url = "https://raw.githubusercontent.com/Comfy-Org/workflow_templates/refs/heads/main/templates/image_flux2_klein_image_edit_4b_distilled.json" save_path = "/content/drive/MyDrive/ComfyUI/user/default/workflows" os.makedirs(save_path, exist_ok=True) data = requests.get(url).json() with open(f"{save_path}/image_flux2_klein_image_edit_4b_distilled.json", "w") as f: json.dump(data, f, indent=2) print("Workflow set as default") # 7. 完了時の処理 from IPython.display import clear_output clear_output() from IPython.display import Audio,display display(Audio("https://raw.githubusercontent.com/KoboldAI/KoboldAI-Client/main/colab/silence.m4a", autoplay=True)) print("すべてのインストールとダウンロードが完了しました。Googleドライブを確認してください。")ログの最後に「すべてのインストールとダウンロードが完了しました。Googleドライブを確認してください。」と表示されたら完了です。

- Step3ComfyUIの起動とアクセス
最後にComfyUIを起動するコマンドを実行します。Colabはクラウド上の環境なので、Cloudflareなどの「トンネル機能」を使って発行されたURL(リンク)をクリックすることで、あなたのブラウザにComfyUIの操作画面が表示されます!
具体的には以下のコードをセルに貼り付けて実行してください。ログの一番下のほうに「Access ComfyUI」という行が表示されるのでその横にあるURLをクリックするとComfyUIが立ち上がります。
# @title Comfy起動 from google.colab import drive import os, subprocess, re, time, socket, threading # 1. ドライブマウント if not os.path.exists('/content/drive'): drive.mount('/content/drive') # 2. トンネルツールの準備 %cd /content !wget -q https://github.com/cloudflare/cloudflared/releases/latest/download/cloudflared-linux-amd64.deb !dpkg -i cloudflared-linux-amd64.deb >/dev/null 2>&1 || true # 3. 不足ライブラリのインストール %cd /content/drive/MyDrive/ComfyUI !pip -q install -r requirements.txt # 最新のcomfy-aimdoの単独インストール !pip -q install comfy-aimdo # 4. トンネル表示用関数 def tunnel_printer(port): while True: time.sleep(0.5) s = socket.socket(socket.AF_INET, socket.SOCK_STREAM) try: if s.connect_ex(("127.0.0.1", port)) == 0: break finally: s.close() print("\nComfyUI is up. Launching tunnel...") p = subprocess.Popen(["cloudflared", "tunnel", "--url", f"http://127.0.0.1:{port}"], stdout=subprocess.PIPE, stderr=subprocess.PIPE, text=True) for line in p.stderr: if "trycloudflare.com" in line: url = re.findall(r"https?://[^\s]+trycloudflare\.com[^\s]*", line) if url: print("\n Access ComfyUI:", url[0]) # 5. 実行 PORT=8188 threading.Thread(target=tunnel_printer, args=(PORT,), daemon=True).start() !python main.py --listen 0.0.0.0 --port {PORT} --dont-print-server
Step2:基準となる「顔(ベースモデル)」の生成
ComfyUIの画面が開いたら、いよいよAIインフルエンサーの「ベースとなる顔」を作っていきます。ComfyUIは「ノード」と呼ばれる四角い箱を線で繋いでいくことで画像を作ります。
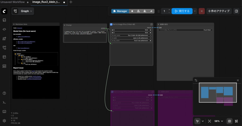
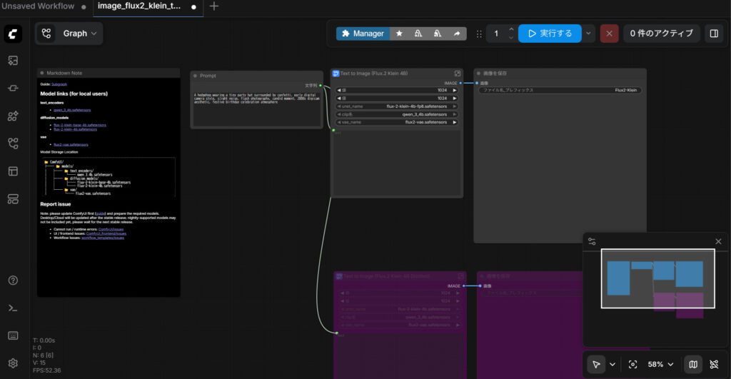
- Step1テンプレートの選択
ゼロからワークフローを制作することもできますが、少し大変なので今回は既存のテンプレートを使用します。まず、画面左側の「テンプレート」をクリックします。

次に「画像」カテゴリーから、モデルフィルターを「Flux2.Klein」に設定して「Flux.2 [Klein] 4B:テキスト→画像」をクリックします。場合によっては「モデルが不足しています」と表示されますが基本的には「すべてダウンロード」をクリックして大丈夫です。

すべて正しく読み込めると以下のような画面になります。

- Step2ワークフローでモデルを設定する
「Text to Image」というノードの設定欄で、以下のように設定してください。
- unet_name:flux-2-klein-4b-fp8.safetensors
- clip名:qwen_3_4b.safetensors
- vae_name:flux2-vae.safetensors

- Step3画像を生成
以上で最低限の設定はできたので実際に画像を生成してみます。「Prompt」ノードに以下のプロンプトを入力し、画面右上の「実行する」ボタンをクリックします。

〇プロンプト
A realistic photo of a beautiful Japanese woman standing in a Tokyo street at golden hour. She has natural skin texture, soft smile, brown eyes, and black hair. Wearing a casual linen shirt. Cinematic lighting, bokeh background, 8k resolution, highly detailed, photorealistic, shot on 35mm lens.〇生成結果

上手く画像が生成できるようになったら、インフルエンサーのペルソナ(設定)に合わせて、髪型、瞳の形、服装などを細かく指定します。何度か生成を繰り返し、「これだ!」と思える奇跡の1枚(ベース画像)を作り出してください。
Step3:顔を固定して別の画像を生成する
ここがAIインフルエンサー作成における最重要ポイントです!
普通にプロンプトを変えて生成し続けると、AIはその都度違う顔を生み出してしまいます。そこで、Step2で生成した画像を参照画像として読み込み、「これと全く同じ顔で描いてね」とAIに強制する仕組みを作ります。
- Step1テンプレートを準備する
まずはComfyUI純正のFlux2.Klein4b用の画像編集ワークフローのテンプレートをだします。先ほどと同じく「テンプレート」からモデルをFlux2.Kleinに絞り「画像」から「Flux.2 [Klein] 4B:画像編集」を選択します。

すると以下のようなワークフローが立ち上がります。

- Step2不要なノードを無効化する
今回使わないノードはエラー防止のために無効化しておきます。ComfyUIでのノードの無効化・有効化はノードをクリックし「Ctrl+M」で可能です。今回は以下の2つのノードを無効化しておきます。

- Step3画像を追加して生成開始
次に左の「アップロードするファイルを選択」から参照する顔写真をアップロードしてください。

最後に中央の「Image Edit」というノードのプロンプト入力欄にどんな人物を生成したいのかを入力して画面右上の「実行する」を押したら完了です。

今回は以下のようにプロンプトを入力してみました。
a beautiful japanese woman standing in a park, wearing a white dress生成された画像は以下です。

Step4:シチュエーション別の画像量産
顔の固定が完璧にできるようになったら、あとはインフルエンサーの「日常」を演出するために、様々なシチュエーションの画像を量産していきましょう。
プロンプトの「服装」や「背景」の部分だけを変更します。例えば、「白いTシャツ」を「おしゃれなニット」に、「明るい部屋」を「海辺のカフェ」に書き換えて生成ボタンを押すだけです。顔はStep3の仕組みで固定されているため、同じ人物が着替えて別の場所に移動したかのような画像が次々と完成します!
〇プロンプト例
A beautiful Japanese woman in her twenties, wearing a white dress and smiling at the camera on the beach.Cinematic lighting, shot on 35mm lens, 8k resolution, highly detailed skin texture.
〇生成結果

〇プロンプト例
A hyper-realistic, Instagram-style portrait of a beautiful 22-year-old Japanese woman. She's wearing a trendy oversized white knit sweater, sitting in a modern Tokyo cafe bathed in sunlight, and smiling gently at the camera. Shot with cinematic lighting, a 35mm lens, 8K resolution, and incredibly detailed skin texture.
〇生成結果

AIインフルエンサーを作る際の技術的なコツ

AIインフルエンサーを本気で運用する上で、最も読者がシビアに見ているのが「画像のクオリティと一貫性」です。毎回顔が変わってしまったり、不自然なポーズになっていては、ファンは定着しません。
ここでは、ComfyUIと最新モデル「Flux2.Klein4b」の性能を限界まで引き出し、プロレベルのAIインフルエンサーを生み出すための技術的なコツをまとめました!
①一貫した「顔」を保つ完全固定テクニック
AIインフルエンサー最大の壁が、「同じ顔の人物を様々なシチュエーションで生成すること」です。プロンプト(呪文)だけで顔を固定しようとしても、角度や服装が変わるとどうしても別人のようになってしまいます。
そこで必須となるのが、先ほども使用した参照画像の顔特徴をそのまま抽出して適用する技術(画像編集ワークフロー、IP-Adapterなど)です。
- ベースとなる「完璧な1枚」を用意する:まずは、正面または軽く斜めを向いた、顔のパーツがはっきりとわかる高画質な画像を1枚生成し、これを「参照画像(Reference Image)」とします。
- 画像編集ワークフローの使用:ComfyUI上で、画像編集ワークフローを立ち上げます。ここで参照画像を読み込ませることで、AIが「この顔をベースにして新しい画像を生成しなさい」と理解してくれます。
- ウェイト(影響度)の調整:顔をどれくらい強く固定するか(Weight)の数値を調整します。強すぎるとポーズや表情まで固定されて不自然になるため、0.7〜0.8程度に設定して自然な表情変化を残すのがコツです。
Flux2.Klein4bは顔の描写精度が非常に高いため、この顔固定技術と組み合わせることで、「実在のモデルを撮影した」としか思えないクオリティを維持できます!
②自由自在に「ポーズ」を指定する(ControlNet)
「カフェでコーヒーを飲んでいる姿」や「鏡越しに自撮りしている姿」など、インフルエンサーらしい狙った構図を作るには、プロンプトの指示だけでは限界があります。
そこで活用するのが、骨格や輪郭をAIに直接指示できる「ControlNet(コントロールネット)」という機能です。
- OpenPose(オープンポーズ): 人物の「骨格」を棒人間のように抽出し、同じポーズをとらせる機能です。フリー素材や自分で撮影した写真のポーズをAIに真似させることができます。
- Depth(デプス): 画像の「奥行き(手前と奥)」を抽出します。自撮り特有の「手前にある腕が大きく写る」ような遠近感を出したい時に非常に有効です。
ComfyUIでControlNetノードを追加し、お手本となるポーズ画像を読み込ませましょう。これにより、「顔はIP-Adapterで固定し、ポーズはControlNetで指定する」という最強の組み合わせが完成します。
ControlNetの使い方については以下の記事で解説しています!
③実写レベルの「質感・光」を出すプロンプトの工夫
いくらFlux2.Klein4bが優秀でも、プロンプトが適当だと「CGっぽさ(AIっぽさ)」が出てしまいます。実在感を出すためには、カメラのレンズや照明(ライティング)、肌の質感に関するプロンプトを細かく指定することが重要です。
以下は、実写の質感を極限まで引き上げるためのプロンプト例です。
〇プロンプト(質感向上用)
raw photo, masterpiece, best quality, ultra high res, 8k resolution, highly detailed skin texture, subtle skin pores, soft natural lighting, cinematic lighting, shot on 35mm lens, f/1.8 aperture, depth of field, photorealistic, no makeup, casual everyday look
このように、「raw photo(未加工の生写真)」「subtle skin pores(かすかな毛穴)」「shot on 35mm lens(35mmレンズで撮影)」といったカメラ用語や質感の指定を入れることで、AI特有のツルツルとした肌質が消え、人間らしい生々しさが生まれます。
また、「あえて完璧にしない」ことも大切です。「少し乱れた髪(slightly messy hair)」や「自然なメイク(natural makeup)」などの指定を入れると、より親しみやすいインフルエンサーになりますよ。
④スマホ画面で映える「高画質化(アップスケール)」
InstagramなどのSNSはスマートフォンで見られることがほとんどです。スマホの高精細な画面で見たときに、画像がぼやけていたり細部が潰れていたりすると、すぐにAIだと見破られてしまいます。そこで、生成した画像をさらに美しく拡大する「高画質化(アップスケール)」の工程を必ず入れましょう。
この高画質化の手間をかけるだけで、画像の「プロっぽさ」が格段に跳ね上がります。フォロワーを魅了するAIインフルエンサーを作るためには、絶対に妥協できないポイントです!
アップスケールについては以下の記事で詳しく解説しています!
AIインフルエンサーのSNSでの運用とバズらせるための3つのコツ

AIインフルエンサーの画像が完成したら、次はInstagramやTikTokなどのSNSで発信していきます。「ただ可愛い画像を貼るだけ」ではフォロワーは伸びません。以下のコツを意識してみてください。
①「実在感」を演出するストーリーテリング
ユーザーは「AIの美しい画像」を見たいのではなく、「魅力的な女の子の日常」を覗き見たいのです。そのため、キャプション(投稿文)は非常に重要です。
ChatGPTなどのテキスト生成AIを活用して、「今日は新しいカフェを開拓したよ!ラテアートが可愛かった☕️ 皆の週末の予定は?」といった、実在の人間らしい親しみやすい文章を作成しましょう。
②投稿の一貫性と更新頻度
SNSのアルゴリズムに評価されるためには、最低でも週に3〜4回、できれば毎日の投稿が理想です。AIであれば撮影の手間がないため、週末に1週間分の画像をまとめて生成・予約投稿してしまうのが効率的です。また、季節のイベント(クリスマス、ハロウィンなど)に合わせたタイムリーな投稿もエンゲージメントを高めます。
③AIであることを隠す?隠さない?
運用方針として「AIであることを公言するかどうか」はあらかじめ決めておきましょう。現在主流なのは「AIインフルエンサーであることをプロフィールに明記する」クリーンなスタイルです。「#AI美女」「#AIインフルエンサー」といったハッシュタグ経由で、最新技術に興味がある層や海外のファンを獲得しやすくなります。
AIインフルエンサーで稼ぐ!収益化の具体例

フォロワーが数千〜数万人規模に成長すれば、いよいよ収益化(マネタイズ)が可能になります。AIインフルエンサーの運用は初期費用がほぼかからないため、利益率が非常に高いのが特徴です。ここでは、主な4つの収益源と、気になる「収入の目安」や「単価感」について具体的に解説します!
①企業からのPR案件(スポンサーシップ)
- 単価相場: 1フォロワーあたり1〜3円程度
- 収入例: フォロワー1万人の場合、1回のPR投稿で1万円〜3万円
アパレルブランド、コスメ、美容系サービスなどから「自社の商品を着た(持った)画像を投稿してほしい」という依頼(企業案件)が来ます。AIインフルエンサーは体型や着こなしを自由自在に調整できるため、企業側にとっても魅力的な広告塔になります。
最初は商品の無料提供(ギフティング案件)からスタートすることが多いですが、エンゲージメント(いいねやコメントの割合)が高ければ、フォロワー数千人でも有償案件を獲得できるチャンスは十分にあります。
②有料ファンクラブ・サブスクリプション
- 単価相場: 月額500円〜3,000円(複数のプランを用意するのが一般的)
- 収入例: 月額1,000円のプランに100人が加入すれば、毎月10万円の安定収入
Patreon、Fantia、Fanboxなどのプラットフォームに誘導し、月額課金のファンクラブを開設します。「SNSには載せない限定ショット(水着やコスプレなど)」や「高画質な別カット」を提供することで、コアなファンから継続的な収益を得ることができます。これがAIインフルエンサーにおいて最も爆発力があり、安定する最大の収益源と言われています。
熱狂的なファンがつけば、一部のトップクリエイターは月収100万円以上を稼ぎ出しています。AI生成なら「限定リクエスト」に応える画像をすぐに作成できるのも強みです。
③デジタル写真集の販売
- 単価相場: 販売価格は300円〜1,000円程度。Kindle Unlimited(読み放題)で読まれた場合は、1ページあたり約0.5円の印税。
- 収入例: 100ページの写真集が月に1万ページ読まれれば、約5,000円の自動収入(複数冊出せば雪だるま式に増加)
Kindle(Amazon)などで、テーマを決めたAIグラビア写真集やファッションルックブックを電子書籍として販売します。一度出版してしまえば、継続的に印税が入る不労所得になります。「OLの休日」「南国リゾート旅行」など、明確なコンセプトを持たせた写真集を月に数冊ペースで出版することで、着実に収益を積み上げることができます。
④アフィリエイト収入
- 単価相場: 購入金額の2%〜10%程度(Amazon/楽天など)、または1件成約で数千円(美容系ASPなど)
- 収入例: 5,000円の服が月間50着売れた場合、報酬率5%で1万2,500円の収入
Instagramのストーリーズやハイライトを活用し、「私が着ている服はここから買えるよ!」「愛用の美容アイテム」といった形で楽天やAmazon、各種ASPのアフィリエイトリンクを貼り、紹介料を得る方法です。
実在のインフルエンサーと同じように、プチプラファッションやコスメの紹介はAIインフルエンサーと非常に相性が良いです。フォロワーが少なくても、属性(ターゲット)が絞れていれば初月から数千円〜数万円を稼ぐことも可能です。
絶対に守るべき!AIインフルエンサー運用の注意点
最後に、ビジネスとして長く運用していくために、知っておくべきリスクと注意点をお伝えします。
1. プラットフォームの規約遵守:
InstagramやTikTok、ファンサイトにはそれぞれ「過度な露出」や「AI生成物の表示義務」に関するガイドラインが存在します。規約違反によるアカウント凍結(垢BAN)を防ぐため、各サイトの最新ルールを必ず確認しましょう。
2. 実在の人物の肖像権・パブリシティ権:
「特定の芸能人やインフルエンサーにそっくりな顔」を意図的に生成し、それを利用して収益を得ることは、権利侵害にあたる可能性が高いです。必ずオリジナルの顔(ペルソナ)を作成してください。
3. Deepfake(ディープフェイク)の悪用厳禁:
他人の顔を無断で使用して画像や動画を生成する行為は犯罪です。AI技術はモラルを持って利用しましょう。
先着限定・完全無料! プロから直接学べるチャンス
2026年版 画像生成AI最前線セミナー
最新の画像生成AIを使いこなすプロクリエイターが、ツール選定から収益化ロードマップまでを実演つきで解説。
主要ツールの実演比較から収益化の導線設計まで、プロの技術をハンズオンで学べます。
日本最大級のAI情報メディア「romptn ai」の監修者を務める現役クリエイター。AI画像生成ジャンルにおいて国内トップクラスの発信力を持ち、ファンサイト運営・ヤフオク出品・企業案件など多方面で収益化を実践している。
まとめ
- AIインフルエンサーは運用コストや炎上リスクが低く、24時間稼働できる理想の存在
- 「Flux2.Klein4b」と「ComfyUI」の組み合わせが、実写レベルのクオリティを出す最適解
- Google Colabを使えば、手持ちのPCのスペックが低くても高度な画像生成環境を作れる
- Image Edit機能を活用した「顔の固定」と、「高画質化」がファンを増やす最重要テクニック
- フォロワーが育てば、PR案件やファンクラブ、写真集販売などで大きな収益化が狙える
この記事では、最新のComfyUIとFlux2.Klein4bを使った「AIインフルエンサーの作り方」について、準備から収益化までを完全網羅で解説しました。
AIインフルエンサーの市場は現在急速に拡大しており、先行者利益が得られる大きなチャンスです。環境構築など最初は少し難しく感じるかもしれませんが、一度仕組みを作ってしまえば、あとはあなたのアイデア次第で無限の可能性が広がります。
ぜひこの記事を参考に、あなただけの魅力的なAIインフルエンサーをプロデュースしてみてください!
先着限定・完全無料! プロから直接学べるチャンス
2026年版 画像生成AI最前線セミナー
最新の画像生成AIを使いこなすプロクリエイターが、ツール選定から収益化ロードマップまでを実演つきで解説。
主要ツールの実演比較から収益化の導線設計まで、プロの技術をハンズオンで学べます。
日本最大級のAI情報メディア「romptn ai」の監修者を務める現役クリエイター。AI画像生成ジャンルにおいて国内トップクラスの発信力を持ち、ファンサイト運営・ヤフオク出品・企業案件など多方面で収益化を実践している。




















